AI File Analyzer for Windows — Batch Document Analysis with Local AI
Desktop utility for analyzing folders of documents using a local AI model, automatically extracting content, generating summaries, topics, and keywords with support for multiple file formats.
Your documents never leave your machine. AI File Analyzer processes everything locally, ensuring full privacy and complete control over your data.
AI-Powered Document Analysis Features

Batch Document Analysis
Processing large collections of files manually is time-consuming and inefficient. Batch analysis allows entire folders of documents to be processed automatically, saving hours of manual review and reducing repetitive work.

Smart File Type Filtering
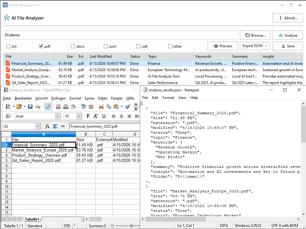
Focus AI analysis on specific file types by filtering processed documents such as PDF and DOCX. Easily narrow down large datasets to relevant formats and instantly update the displayed AI-generated insights, including topics, summaries, and keywords. This provides full control over which documents contribute to the final results.

Real-Time Analysis Tracking
Monitor AI processing in real time with live progress updates and detailed execution logs. Track each file through processing stages, including status changes, intermediate results, and completion output, ensuring full transparency during batch analysis.

AI-Powered Document Summarization
Automatically extract structured insights from documents, including topics, summaries, and keywords. Each processed file is enriched with AI-generated data directly in the interface, making it easy to scan, compare, and understand document content without opening files manually.

Built-in Document Preview
View the original content of any file directly within the application without opening external editors. Quickly inspect raw document text alongside AI-generated insights to verify results and better understand the source data.

Export to CSV and JSON
Export AI-generated insights into structured formats for different use cases. View results as a CSV table for spreadsheet analysis or as JSON for integration with applications and data pipelines, ensuring flexibility in how your data is used.
Local AI vs Cloud-Based Tools
AI File Analyzer processes documents locally on your machine, unlike cloud-based tools that require uploading files to external servers. This approach provides greater control, privacy, and reliability when working with sensitive data.
Local AI (AI File Analyzer)
- Files never leave your computer
- Full data privacy and control
- Works offline without internet connection
- No third-party data processing
Cloud-Based Tools
- Files are uploaded to external servers
- Potential privacy and security concerns
- Requires internet connection
- Data processed by third-party services
AI File Analyzer is a local AI-powered document understanding tool designed for analyzing large collections of files without relying on cloud services. It transforms unstructured documents into structured, searchable insights directly on your machine.
Analyze Documents Automatically with AI File Analyzer
Managing large collections of documents, reports, and text files manually is inefficient and time-consuming. Important information is often hidden across multiple files, making it difficult to quickly understand their content.
AI File Analyzer is a desktop utility designed to process entire folders of documents using a local AI model. It extracts text content from multiple file formats and automatically generates structured insights for each file, including topic, summary, and keywords.
In addition to basic summaries, the tool identifies key insights for each document, helping you understand not only what the document contains, but what it actually means. This makes it easier to detect trends, important conclusions, and actionable information across large datasets.
The application uses asynchronous processing to handle large datasets efficiently and provides a clear, structured overview of all analyzed files directly inside the interface.
Privacy-First Local AI Processing
All document analysis is performed locally on your machine using a lightweight AI model. Your files never leave your system, ensuring full data privacy and security without relying on external cloud services.
Supported File Formats
AI File Analyzer supports a wide range of document formats, allowing seamless processing of mixed file collections.
- TXT — plain text files
- PDF — structured documents and reports
- DOCX — Microsoft Word documents
- ODT — OpenDocument text files
- JSON — structured data files
Use Cases
- Analyzing large collections of business reports and documents
- Extracting insights from research papers and articles
- Organizing and summarizing internal company files
- Processing datasets of mixed document formats
Main Capabilities of AI File Analyzer
- Batch analysis of multiple documents in selected folders
- Automatic extraction of content from TXT, PDF, DOCX, and ODT files
- AI-generated topic, summary, and keyword extraction
- Local AI processing using Qwen2.5-3B-Instruct model (offline support)
- Asynchronous processing for improved performance on large datasets
- File type filtering and structured result organization
- Export results to CSV for external analysis and reporting